2012年,将沣飞持续快速发展的一年。秉承“开放、合作、共赢”的合作理念,沣飞与大华股份必将“诚”就共赢,共同创造美好未来。



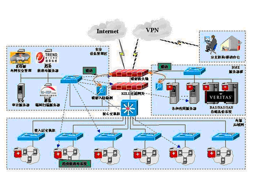
由于网络与其它外界网络互联,所以在网络的边界通过部署防火墙来防范来自外部的非法访问 和入侵攻击行为,将服务器群放置在DMZ安全服务区内,更好的保护业务系统的安全运行。利用防火 墙当中的VPN功能,实现远程或移动办公用户利用宽带、电话拨号、GPRS、CDMA等上网方式查询服务 器资源的VPN需求。。
在网络当中部署了入侵检测,漏洞扫描以及安全过滤网关和防病毒系统,使网络的各个层次、 各个部分都能够得到良好的保护,达到网络的整体安全性和各个部分的安全平衡。在安全事件发生 前,利用漏洞扫描对整个网络进行评估扫描,进行通过内网安全管理系统来进行相应的弥补措施; 在安全时间发生中利用入侵检测和防火墙进行实时检测和策略的调整、联动保护网络;在安全事件 发生后利用安全审计系统对网络攻击事件进行详细的安全审计,找到问题的根源,取证追查;最后 通过存储和备份系统对关键业务数据进行备份,使我们能够在系统瘫痪后快速的恢复,死灰复燃、 起死回生。
整个网络采用星型+树型网络结构,采用冗余备份的方式,以2台核心路由器和2台核心交换机 为中心,构建起XX政府的骨干网络,通过路由器上的CPOS接口和交换机上的光纤接口,通过不同的 链路分别连接各个县、区网络,以满足与下属多个县、区以及各个职能部门网络连接的需求。
在各级网络的出口还配置了防火墙以保证内部网络的安全,以及服务器的安全稳定运行。通过 防火墙限制由外向内,或由内向外的访问控制。
1、在市网络中心,配置2台华为NE05高端路由器和2台6506高端交换机,一主一备,构建起骨干 网络,骨干网络负责处理数据的高速路由转发,所以不需要在骨干网络部署过多的网络安全设备, 只部署了2台工作在桥接模式的过滤网关,对骨干传输数据进行过滤。整个网络采用KILL的防毒产品 进行全网的病毒防护。
2、所有接入骨干的网络分别通过主链路和备份链路连接下属各个县、区以及各个职能部门的网 络,以及政府内部的办公用户。
3、关键重点资源重点保护,在网络中心部署2台联想千兆防火墙进行双机热备,可以使网络宕机 的几率大大降低,提高网络和服务器的高可用性。
4、核心交换机上配置1块48个百兆光纤接口业务板,用于连接各个区县和部门网络,配置一块16 端口千兆以太网电口+8端口千兆以太网SFP光口业务板,用于连接防火墙和路由器等网络设备。
5、核心路由器上配置1块CPOS板,可以提供63个2M接入,用来连接各个区县和部门网络,配置一 块1端口千兆业务板,用于连接交换机。每块板子上都有一个百兆电口,用于2台核心路由器之间的连接。
6、县区级网络,分别通过光纤链路和广域网链路连接到网络的骨干当中。配置1台华为中低端路 由交换机,1台二层交换机,1台服务器,1台IDS,上联市级政府,并且部署防火墙加以隔离。
7、X政府网络机房和市级网络机房防雷接地系统,由于专线信号由室外引入,所以根据经验,很 有可能遭受雷击,所以建议,做好XX政府网络机房和各个市县级网络机房的电源防雷、逻辑地极、以 及信号防雷工作,我公司具有防雷资质,可以完成此项工作。
XXX办公楼网络综合布线简单方案:
本案结构化布线系统应达到下列目标:
1、按照设计完成的结构化布线系统,将达到办公自动化的目标。
2、高度共享信息资源,预先考虑对通信设备、自动化设施和自动化设备的有效管理及这些设备的技术发展。
3、确保提高工作效率和舒适的工作环境。
4、节约资金,使大楼管理合理化,达到短期投资长期收益的目标。
5、提高管理的可扩性和易变性,适应环境变化,工作性质的多样性和复杂性。

近年来,随着科技的进步和经济的发展带来了整个社会生活水平的提高,人们生活不再仅仅局
民生命和财产的重要工具也越来越被广大消费者所重视。在银行、博物馆、政府机构、商店、居民
社区等已经得到广泛应用。闭路电视监控系统作为安全防范系统最基本、最重要的子系统,得到了
最为广泛的应用。采用闭路监控为主的多种技术防范结合的系统是预防和制止犯罪最为有效的措施。
该系统是比较典型的工厂闭路电视监控系统。可以帮助主管人通过高科技的手段实时掌控生产
过程和生产现场、以及重点部位从而提高生产效率、及时有效的处理突发事件和保证设备财产安全、
防止安全事故的产生。
中心会场和分会场布署会议电视系统,共11个点会场,会议速率为768Kbps,以满足各种交互式
会议的需求。
采用的设备均是美国POLYCOM公司视频会议设备,其中:
中心会场一配置一套会议电视终端VSX 7000e
中心会场二配置一套会议电视终端VSX 6000
下属单位9个分会场各配置会议电视终端VSX 6000
中心一套多点会议控制单元(MGC-25)
所有会场点可根据需要选择配置图文摄像机、录像机等辅助视频输入设备。
目前整个视频会议系统已经运行一年,运行良好,无故障。